科大官网
高密计算机系
旧版网站
爱游戏(中国)
学院概况
学院简介
学院领导
机构设置
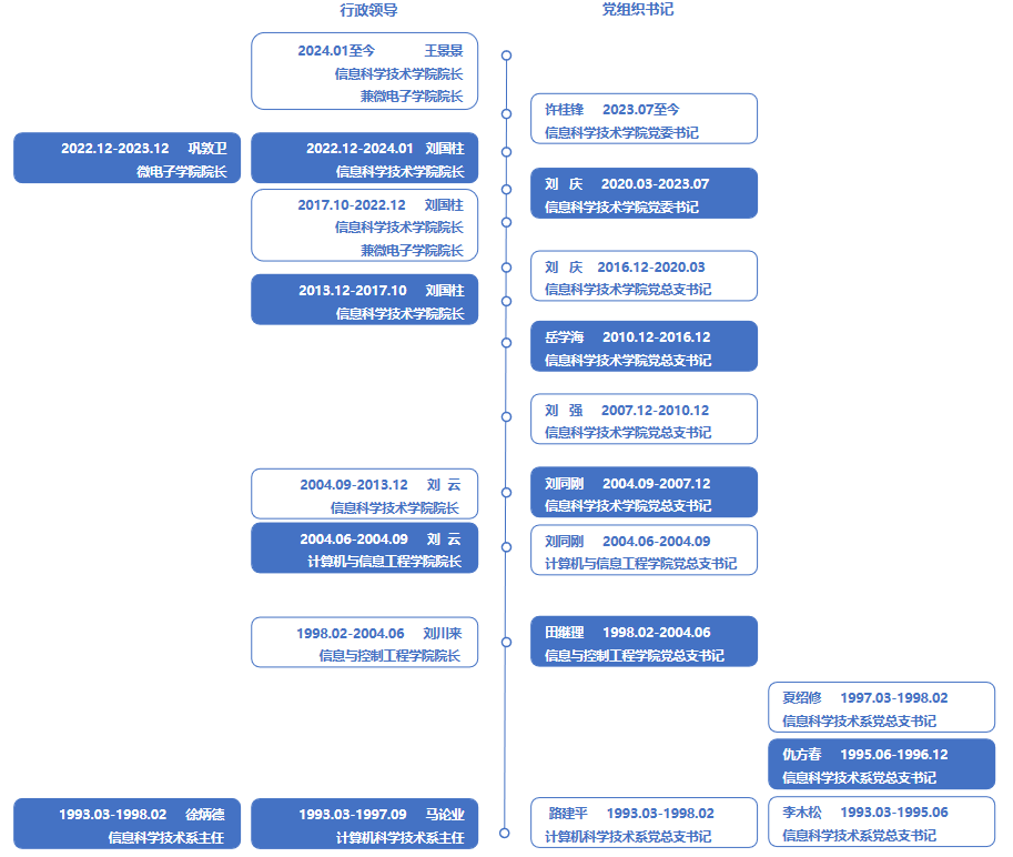
历任领导
发展历程
院务公开
新闻中心
学院新闻
通知公告
学术新闻
学术前沿
学术报告
党群工作
组织建设
理论学习
职工之家
党务公开
师资队伍
国家级人才
省部级人才
博士生导师
硕士生导师
兼职教授
外聘导师
人才引进
科学研究
科研平台
科研团队
科研成果
教育教学
本科生专业
本科培养方案
研究生专业
教学平台
教学成果
下载专区
学团工作
学团活动
创新创业
学子风采
下载专区
学团公告
招生就业
本科生招生
研究生招生
就业信息
校友之家
校友组织
校友活动
校友风采
e+基金
历届毕业校友合照
爱游戏(中国)
学院概况
学院简介
学院领导
机构设置
历任领导
发展历程
院务公开
新闻中心
学院新闻
通知公告
学术新闻
学术前沿
学术报告
党群工作
组织建设
理论学习
职工之家
党务公开
师资队伍
国家级人才
省部级人才
博士生导师
硕士生导师
兼职教授
外聘导师
人才引进
科学研究
科研平台
科研团队
科研成果
教育教学
本科生专业
本科培养方案
研究生专业
教学平台
教学成果
下载专区
学团工作
学团活动
创新创业
学子风采
下载专区
学团公告
招生就业
本科生招生
研究生招生
就业信息
校友之家
校友组织
校友活动
校友风采
e+基金
历届毕业校友合照
学院微信公众号
历任领导
学院简介
学院领导
机构设置
历任领导
发展历程
院务公开
历任领导
当前位置:
爱游戏(中国)>
学院概况>
历任领导>
OD体育·官方网站
|
开云app官方在线入口
|
米兰体育app官网入口
|
博鱼官方网页版
|
bob手机网页版在线登录
|
安博(体育中国)官方网站
|
爱游戏(ayx)中国体育官方网站
|
半岛平台
|
bob在线官网
|